Une solution simple pour faire du MVC2 avec JavaFX

Faire du MVC2 simplement avec JavaFX

Servez-vous !

Grâce aux explications et aux projets Java Netbeans de base fournis ci-dessous, vous allez pouvoir faire une application Java MVC2 avec son ihm en JavaFX aussi simplement qu’on peut le faire pour une ihm réalisée en Swing.

Voici les projets disponibles ci-dessous :
- Projet NetBeans Java – Application MVC2 utilisant JavaFX
- Projet NetBeans Java – Application MVC2 utilisant JavaFX et plusieurs ihm
- Projet NetBeans Java – Application MVC2 utilisant JavaFX sans interfaces (404)
- Projet NetBeans Java – Application MVC2 utilisant Swing

Pourquoi ces projets ?

Dès qu’un projet prend de l’ampleur et du volume, si on ne s’appuie pas sur une bonne architecture que l’on comprend et qui soit simple, on augmente progressivement le risque de se retrouver face à certaines difficultés (par exemple du code métier un peu partout et notamment du côté des ihm, des liens entre des couches qui devraient rester indépendantes, ...) et donc un projet plus difficilement maintenable, déboguable, reprenable, …

Or ce n’est pas forcément « évident et trivial » de trouver comment faire pour proprement utiliser cette technologie JavaFX dans une architecture MVC2. Car (et ce n’est pas une critique mais un constat) JavaFX a une architecture interne un peu particulière, à commencer par le fait qu’il souhaite démarrer lui-même l’application et lui-même créer les instances des contrôleurs de chaque ihm, ... ce que l’on ne souhaite bien évidemment pas en MVC2.

Mais fort heureusement, on peut dire à JavaFX de faire autrement ! Et c’est ce qui a été mis en œuvre dans cette nouvelle version de projets java Netbeans MVC2 + JavaFx qui ont été réalisés par mon collègue Dimitri Colella.

Un grand merci à lui pour avoir amélioré ma première version qui nécessitait des classes supplémentaires et de l’héritage pour y parvenir. 

Projet NetBeans Java – Application MVC2 utilisant JavaFX 

Diagramme des classes de cette application

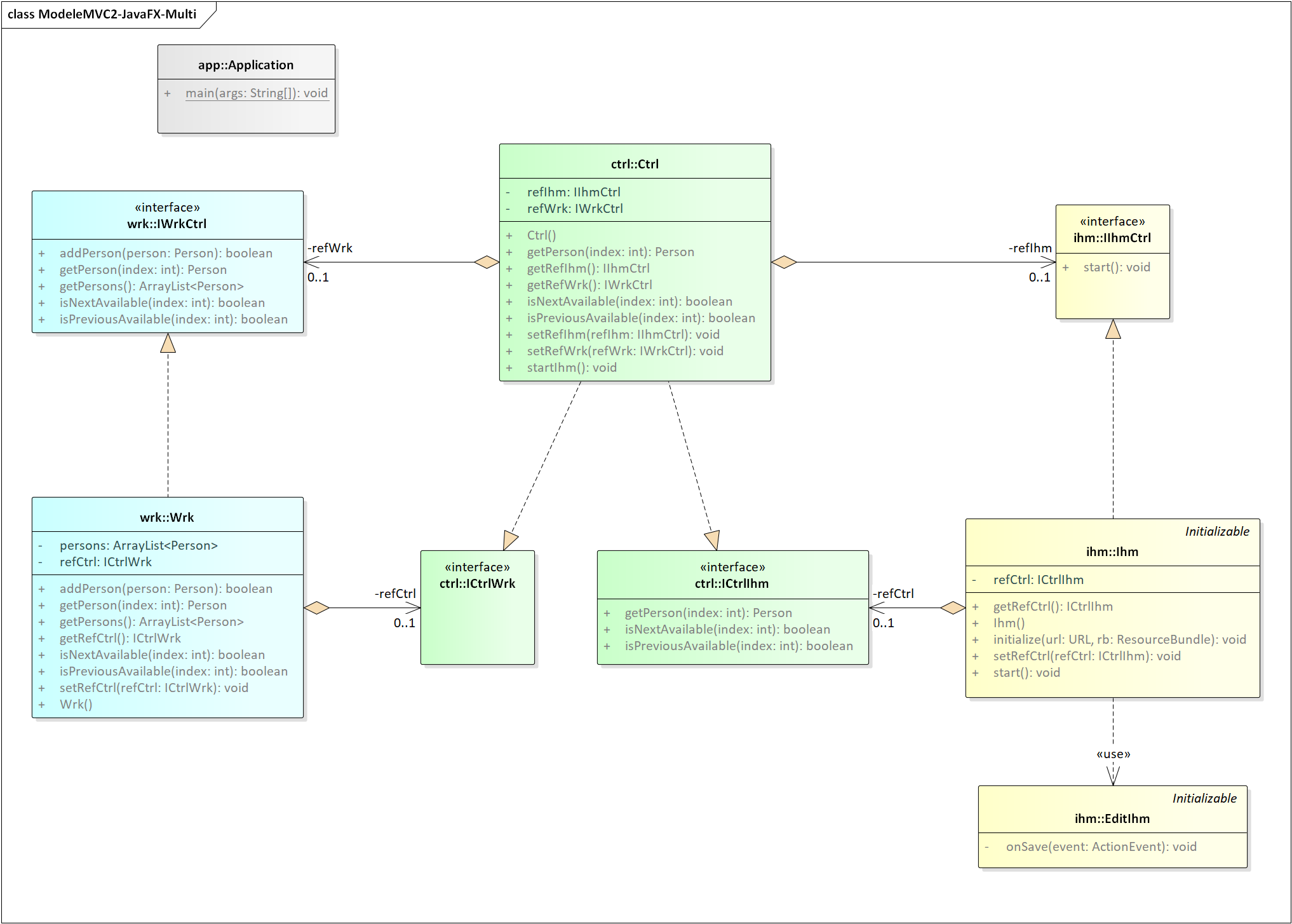
Projet NetBeans Java – Application MVC2 utilisant JavaFX et plusieurs ihm 

Diagramme des classes de cette application

Projet NetBeans Java – Application MVC2 utilisant JavaFX mais sans interfaces (404) 

Diagramme des classes de cette application

Projet NetBeans Java – Application MVC2 utilisant Swing 

Diagramme des classes de cette application